SOX genes and their influence on neurogenesis and neurodevelopmental disorders (WP5568)
Homo sapiens
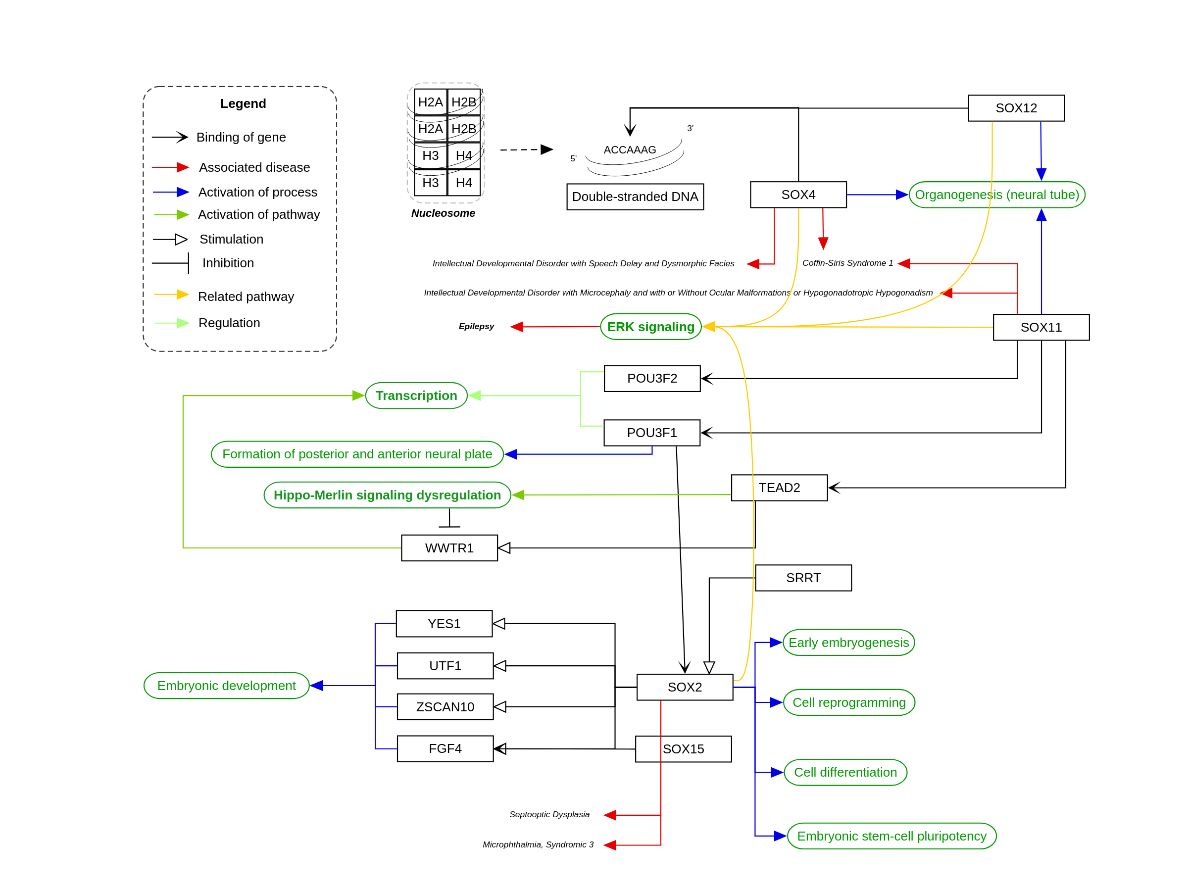
SOX genes and their influence on neurogenesis and neurodevelopmental disorders. These processes are i.a. involved in the Tessadori-Bicknell-van Haaften syndrome 3 (TEBINVAD) - for an overview of this syndrome see WP5575.
For a description of pathway objects, see the WikiPathways Legend.
Authors
Jorinde Lohmann , Egon Willighagen , Yuanyuan Duan , and Friederike EhrhartActivity
Discuss this pathway
Check for ongoing discussions or start your own.
Cited In
Are you planning to include this pathway in your next publication? See How to Cite and add a link here to your paper once it's online.
Organisms
Homo sapiensCommunities
Rare DiseasesAnnotations
Pathway Ontology
disease pathway regulatory pathwayLabel | Type | Compact URI | Comment |
---|---|---|---|
Double-stranded DNA | Metabolite | chebi:4705 | |
SOX15 | GeneProduct | ensembl:ENSG00000129194 | |
H2A | GeneProduct | uniprot:B2R5B3 | |
POU3F1 | GeneProduct | ensembl:ENSG00000185668 | |
SRRT | GeneProduct | ensembl:ENSG00000087087 | |
SOX4 | GeneProduct | ensembl:ENSG00000124766 | |
POU3F2 | GeneProduct | ensembl:ENSG00000184486 | |
WWTR1 | GeneProduct | ensembl:ENSG00000018408 | |
SOX2 | GeneProduct | ensembl:ENSG00000181449 | |
TEAD2 | GeneProduct | ncbigene:8463 | Transcriptionally activated by SOX11 |
SOX12 | GeneProduct | ensembl:ENSG00000177732 | |
SOX11 | GeneProduct | ensembl:ENSG00000176887 | |
ZSCAN10 | GeneProduct | ensembl:ENSG00000130182 | |
YES1 | GeneProduct | ensembl:ENSG00000176105 | |
FGF4 | GeneProduct | ensembl:ENSG00000075388 | |
UTF1 | GeneProduct | ensembl:ENSG00000171794 | |
H2B | GeneProduct | uniprot:B4DR52 | |
H3 | GeneProduct | uniprot:B4E380 | |
H4 | GeneProduct | uniprot:P62805 |
References
- Spacing and orientation of bipartite DNA-binding motifs as potential functional determinants for POU domain factors. Li P, He X, Gerrero MR, Mok M, Aggarwal A, Rosenfeld MG. Genes Dev. 1993 Dec;7(12B):2483–96. PubMed Europe PMC Scholia
- Mutations in SOX2 cause anophthalmia. Fantes J, Ragge NK, Lynch SA, McGill NI, Collin JRO, Howard-Peebles PN, et al. Nat Genet. 2003 Apr;33(4):461–3. PubMed Europe PMC Scholia
- Differential roles for Sox15 and Sox2 in transcriptional control in mouse embryonic stem cells. Maruyama M, Ichisaka T, Nakagawa M, Yamanaka S. J Biol Chem. 2005 Jul 1;280(26):24371–9. PubMed Europe PMC Scholia
- Extracellular signal-regulated protein kinase in human intractable epilepsy. Xi ZQ, Wang XF, He RQ, Li MW, Liu XZ, Wang LY, et al. Eur J Neurol. 2007 Aug;14(8):865–72. PubMed Europe PMC Scholia
- Induction of pluripotent stem cells from adult human fibroblasts by defined factors. Takahashi K, Tanabe K, Ohnuki M, Narita M, Ichisaka T, Tomoda K, et al. Cell. 2007 Nov 30;131(5):861–72. PubMed Europe PMC Scholia
- The three SoxC proteins--Sox4, Sox11 and Sox12--exhibit overlapping expression patterns and molecular properties. Dy P, Penzo-Méndez A, Wang H, Pedraza CE, Macklin WB, Lefebvre V. Nucleic Acids Res. 2008 May;36(9):3101–17. PubMed Europe PMC Scholia
- Sox12 deletion in the mouse reveals nonreciprocal redundancy with the related Sox4 and Sox11 transcription factors. Hoser M, Potzner MR, Koch JMC, Bösl MR, Wegner M, Sock E. Mol Cell Biol. 2008 Aug;28(15):4675–87. PubMed Europe PMC Scholia
- TEAD mediates YAP-dependent gene induction and growth control. Zhao B, Ye X, Yu J, Li L, Li W, Li S, et al. Genes Dev. 2008 Jul 15;22(14):1962–71. PubMed Europe PMC Scholia
- TEAD transcription factors mediate the function of TAZ in cell growth and epithelial-mesenchymal transition. Zhang H, Liu CY, Zha ZY, Zhao B, Yao J, Zhao S, et al. J Biol Chem. 2009 May 15;284(20):13355–62. PubMed Europe PMC Scholia
- Novel SOX2 mutations and genotype-phenotype correlation in anophthalmia and microphthalmia. Schneider A, Bardakjian T, Reis LM, Tyler RC, Semina EV. Am J Med Genet A. 2009 Dec;149A(12):2706–15. PubMed Europe PMC Scholia
- Functional characterization of human nucleosome assembly protein 1-like proteins as histone chaperones. Okuwaki M, Kato K, Nagata K. Genes Cells. 2010 Jan;15(1):13–27. PubMed Europe PMC Scholia
- Organogenesis relies on SoxC transcription factors for the survival of neural and mesenchymal progenitors. Bhattaram P, Penzo-Méndez A, Sock E, Colmenares C, Kaneko KJ, Vassilev A, et al. Nat Commun. 2010 Apr 12;1(1):9. PubMed Europe PMC Scholia
- Ars2 maintains neural stem-cell identity through direct transcriptional activation of Sox2. Andreu-Agullo C, Maurin T, Thompson CB, Lai EC. Nature. 2011 Dec 25;481(7380):195–8. PubMed Europe PMC Scholia
- De novo SOX11 mutations cause Coffin-Siris syndrome. Tsurusaki Y, Koshimizu E, Ohashi H, Phadke S, Kou I, Shiina M, et al. Nat Commun. 2014 Jun 2;5:4011. PubMed Europe PMC Scholia
- The transcription factor Pou3f1 promotes neural fate commitment via activation of neural lineage genes and inhibition of external signaling pathways. Zhu Q, Song L, Peng G, Sun N, Chen J, Zhang T, et al. Elife. 2014 Jun 14;3:e02224. PubMed Europe PMC Scholia
- PathCards: multi-source consolidation of human biological pathways. Belinky F, Nativ N, Stelzer G, Zimmerman S, Iny Stein T, Safran M, et al. Database (Oxford). 2015 Feb 27;2015:bav006. PubMed Europe PMC Scholia
- Deletions and de novo mutations of SOX11 are associated with a neurodevelopmental disorder with features of Coffin-Siris syndrome. Hempel A, Pagnamenta AT, Blyth M, Mansour S, McConnell V, Kou I, et al. J Med Genet. 2016 Mar;53(3):152–62. PubMed Europe PMC Scholia
- Sox12 promotes T reg differentiation in the periphery during colitis. Tanaka S, Suto A, Iwamoto T, Kageyama T, Tamachi T, Takatori H, et al. J Exp Med. 2018 Oct 1;215(10):2509–19. PubMed Europe PMC Scholia
- De Novo SOX4 Variants Cause a Neurodevelopmental Disease Associated with Mild Dysmorphism. Zawerton A, Yao B, Yeager JP, Pippucci T, Haseeb A, Smith JD, et al. Am J Hum Genet. 2019 Feb 7;104(2):246–59. PubMed Europe PMC Scholia
- Nucleosome-bound SOX2 and SOX11 structures elucidate pioneer factor function. Dodonova SO, Zhu F, Dienemann C, Taipale J, Cramer P. Nature. 2020 Apr;580(7805):669–72. PubMed Europe PMC Scholia
- Novel Genetic Diagnoses in Septo-Optic Dysplasia. Reis LM, Seese S, Maheshwari M, Basel D, Weik L, McCarrier J, et al. Genes (Basel). 2022 Jun 28;13(7):1165. PubMed Europe PMC Scholia