Telomere end packaging and neurodevelopmental disorders (WP5567)

Homo sapiens

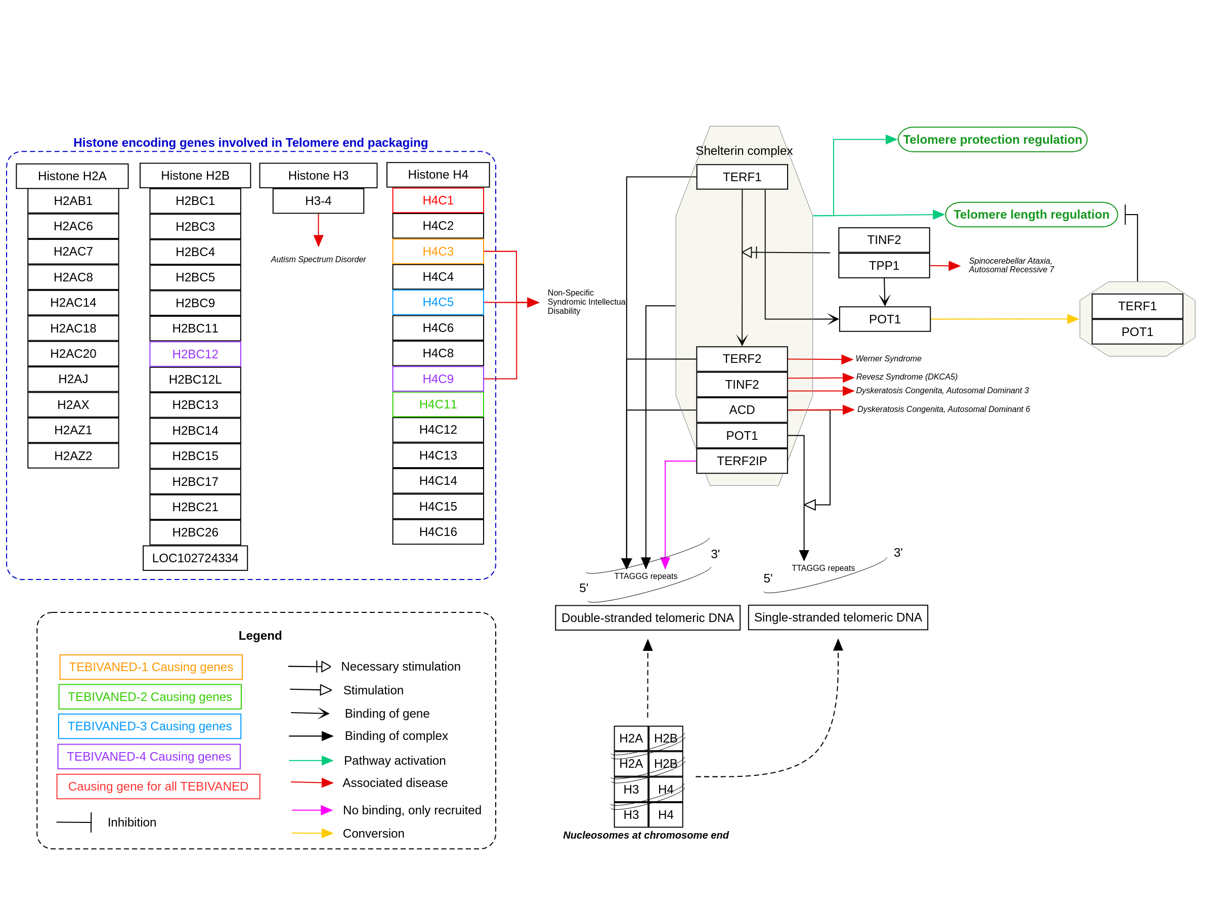
This pathway shows the molecular details around telomere and packaging its involvement in neurodevelopmental disorders. These processes are i.a. involved in the Tessadori-Bicknell-van Haaften syndrome 3 (TEBINVAD) - for an overview of this syndrome see WP5575.

For a description of pathway objects, see the WikiPathways Legend.

Authors

Jorinde Lohmann , Yuanyuan Duan , Friederike Ehrhart , and Egon Willighagen

Activity

last edited

Discuss this pathway

Check for ongoing discussions or start your own.

Cited In

Are you planning to include this pathway in your next publication? See How to Cite and add a link here to your paper once it's online.

Organisms

Homo sapiens

Communities

Rare Diseases

Annotations

Disease Ontology

epilepsy

Pathway Ontology

disease pathway

Participants

Label Type Compact URI Comment
Double-stranded telomeric DNA Metabolite chebi:4705
Single-stranded telomeric DNA Metabolite chebi:9160
TPP1 GeneProduct ensembl:ENSG00000166340
H2BC5 GeneProduct ensembl:ENSG00000158373
TINF2 GeneProduct ensembl:ENSG00000092330
LOC102724334 GeneProduct ensembl:ENSG00000274559
TERF1 GeneProduct ensembl:ENSG00000147601
H2BC1 GeneProduct ensembl:ENSG00000146047
POT1 GeneProduct ensembl:ENSG00000128513
H2AC14 GeneProduct ensembl:ENSG00000276368
H2BC11 GeneProduct ensembl:ENSG00000124635
H4C13 GeneProduct ensembl:ENSG00000275126
H4C4 GeneProduct ensembl:ENSG00000277157
H3-4 GeneProduct ensembl:ENSG00000168148
H2AJ GeneProduct ensembl:ENSG00000246705
TERF2 GeneProduct ensembl:ENSG00000132604
H2AC18 GeneProduct ensembl:ENSG00000288825
H4C12 GeneProduct ensembl:ENSG00000273542
H2BC4 GeneProduct ensembl:ENSG00000180596
H4C16 GeneProduct ensembl:ENSG00000197837
TERF2IP GeneProduct ensembl:ENSG00000166848
H4C15 GeneProduct ensembl:ENSG00000270276
H2AZ2 GeneProduct ensembl:ENSG00000105968
H2AC20 GeneProduct ensembl:ENSG00000184260
H2AB1 GeneProduct ensembl:ENSG00000274183
H2AZ1 GeneProduct ensembl:ENSG00000164032
H2BC3 GeneProduct ensembl:ENSG00000276410
ACD GeneProduct ensembl:ENSG00000102977
H2BC17 GeneProduct ensembl:ENSG00000274641
H2BC12L GeneProduct ensembl:ENSG00000234289
H2BC9 GeneProduct ensembl:ENSG00000275713
H2AC6 GeneProduct ensembl:ENSG00000180573
H2AC7 GeneProduct ensembl:ENSG00000196866
H4C14 GeneProduct ensembl:ENSG00000270882
H2BC26 GeneProduct ensembl:ENSG00000196890
H2BC12 GeneProduct ensembl:ENSG00000197903
H2BC15 GeneProduct ensembl:ENSG00000233822
H2BC21 GeneProduct ensembl:ENSG00000184678
H4C11 GeneProduct ensembl:ENSG00000197238
H2AX GeneProduct ensembl:ENSG00000188486
H4C2 GeneProduct ensembl:ENSG00000278705
H2BC14 GeneProduct ensembl:ENSG00000273703
H4C6 GeneProduct ensembl:ENSG00000274618
H2AC8 GeneProduct ensembl:ENSG00000277075
H2BC13 GeneProduct ensembl:ENSG00000185130
H4C8 GeneProduct ensembl:ENSG00000158406
H4C1 GeneProduct ensembl:ENSG00000278637
H4C9 GeneProduct ensembl:ENSG00000276180
H4C5 GeneProduct ensembl:ENSG00000276966
H4C3 GeneProduct ensembl:ENSG00000197061
H2A Protein uniprot:B2R5B3
H2B Protein uniprot:B4DR52
H3 Protein uniprot:B4E380
H4 Protein uniprot:P62805

References

  1. POT1 as a terminal transducer of TRF1 telomere length control. Loayza D, De Lange T. Nature. 2003 Jun 26;423(6943):1013–8. PubMed Europe PMC Scholia
  2. TRF2 recruits the Werner syndrome (WRN) exonuclease for processing of telomeric DNA. Machwe A, Xiao L, Orren DK. Oncogene. 2004 Jan 8;23(1):149–56. PubMed Europe PMC Scholia
  3. PTOP interacts with POT1 and regulates its localization to telomeres. Liu D, Safari A, O’Connor MS, Chan DW, Laegeler A, Qin J, et al. Nat Cell Biol. 2004 Jul;6(7):673–80. PubMed Europe PMC Scholia
  4. Shelterin: the protein complex that shapes and safeguards human telomeres. de Lange T. Genes Dev. 2005 Sep 15;19(18):2100–10. PubMed Europe PMC Scholia
  5. A critical role for TPP1 and TIN2 interaction in high-order telomeric complex assembly. O’Connor MS, Safari A, Xin H, Liu D, Songyang Z. Proc Natl Acad Sci U S A. 2006 Aug 8;103(32):11874–9. PubMed Europe PMC Scholia
  6. The POT1-TPP1 telomere complex is a telomerase processivity factor. Wang F, Podell ER, Zaug AJ, Yang Y, Baciu P, Cech TR, et al. Nature. 2007 Feb 1;445(7127):506–10. PubMed Europe PMC Scholia
  7. TINF2, a component of the shelterin telomere protection complex, is mutated in dyskeratosis congenita. Savage SA, Giri N, Baerlocher GM, Orr N, Lansdorp PM, Alter BP. Am J Hum Genet. 2008 Feb;82(2):501–9. PubMed Europe PMC Scholia
  8. Functional characterization of human nucleosome assembly protein 1-like proteins as histone chaperones. Okuwaki M, Kato K, Nagata K. Genes Cells. 2010 Jan;15(1):13–27. PubMed Europe PMC Scholia
  9. Autosomal recessive spinocerebellar ataxia 7 (SCAR7) is caused by variants in TPP1, the gene involved in classic late-infantile neuronal ceroid lipofuscinosis 2 disease (CLN2 disease). Sun Y, Almomani R, Breedveld GJ, Santen GWE, Aten E, Lefeber DJ, et al. Hum Mutat. 2013 May;34(5):706–13. PubMed Europe PMC Scholia
  10. Inherited bone marrow failure associated with germline mutation of ACD, the gene encoding telomere protein TPP1. Guo Y, Kartawinata M, Li J, Pickett HA, Teo J, Kilo T, et al. Blood. 2014 Oct 30;124(18):2767–74. PubMed Europe PMC Scholia
  11. Recurrent de novo missense variants across multiple histone H4 genes underlie a neurodevelopmental syndrome. Tessadori F, Duran K, Knapp K, Fellner M, Deciphering Developmental Disorders Study, Smithson S, et al. Am J Hum Genet. 2022 Apr 7;109(4):750–8. PubMed Europe PMC Scholia
  12. Epigenetic underpinnings of the autistic mind: Histone modifications and prefrontal excitation/inhibition imbalance. Fard YA, Sadeghi EN, Pajoohesh Z, Gharehdaghi Z, Khatibi DM, Khosravifar S, et al. Am J Med Genet B Neuropsychiatr Genet. 2024 Dec;195(8):e32986. PubMed Europe PMC Scholia